6.F.C. Gruppen-Konfiguration bearbeiten
Version 8.1 by Admin on 2021/09/22 09:20
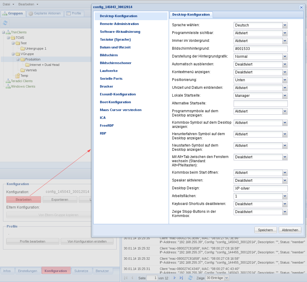
Der TCMS bietet die Funktion, eine Gruppen-Konfiguration auch innerhalb der TCMS Benutzeroberfläche zu bearbeiten. Klicken Sie hierzu im Fenster Gruppeninformationen auf den Tab Konfiguration und dort auf den Bearbeiten-Button. Es öffnet sich ein Fenster in der sich alle Konfigurationseinstellungen, ähnlich der Kommbox, editieren lassen.
